Table of Contents
- The Old GTM/RevOps and their Blurred lines of Ownership
- Where does GTM/RevOps Analytics fit now in the Modern Data Infrastructure?
- How Does GTM/RevOps Analytics Own their Slice of the Data Ecosystem?
- What does GTM/RevOps Analytics actually own under the Data Mesh Structure?
- What does this GTM/RevOps data ownership look like in the underlying infrastructure?
- Can you provide me with a real example of this in its entire process?
The Old GTM/RevOps and their Blurred lines of Ownership
In the past, GTM/RevOps analytics teams were measured by dashboards/presentations/projects delivered, not decisions actually driven. Marketing wanted campaign performance. Sales wanted pipeline insights. And the GTM/RevOps analytics team? They built reports, which usually came from a backlog of tickets to the centralized data team, disconnected from the real business conversations happening elsewhere.
What’s missing? Ownership over their data and its accessibility. In many organizations, GTM/RevOps analytics still sits awkwardly between central data teams and business stakeholders. They have become reliant on others for pipelines, unsure of their authority over metrics, and often left out of platform and AI conversations altogether.
GTM/RevOps analytics autonomy is bottlenecked by access and skillsets normally trumped by centralized data teams. But in 2025, that model is collapsing.
AI is changing how go-to-market teams operate. Sales reps ask chatbots for win/loss breakdowns. CMOs use natural language queries to forecast CAC. RevOps leaders expect anomaly alerts before they even check dashboards. GTM/RevOps analytics has moved upstream. It’s no longer just reporting on what happened, it’s enabling what happens next.
Where does GTM/RevOps Analytics fit now in the Modern Data Infrastructure?
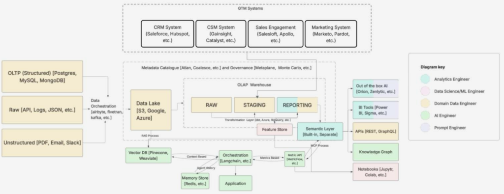
This visual below, represents a typical modern data infrastructure. The color coding indicates where modern centralized data roles tend to sit across the stack.

In the example shown above, all data responsibilities are centralized. GTM Analytics roles (often seen as business analysts rather than core data professionals) are excluded from ownership of the data stack itself. This has been a long-standing friction point: GTM Analytics teams are frequently limited to working within BI tools while juggling data from multiple fragmented systems (CRM, CSM, sales, marketing, etc.) that are siloed and often inconsistent.
Crucially, the data models that power their dashboards are usually built and owned by centralized data teams. GTM analysts are expected to trust and use these models without having direct influence or stewardship over them.
However, this dynamic is now shifting.
As more organizations recognize the cost of poor data governance, bottlenecks to deadlines and unclear ownership, they’re beginning to decentralize control. The realization is simple but powerful: without clear domain ownership (especially in go-to-market data) accuracy and trust degrade.
To fix this, centralized data teams must begin releasing control. One critical step is implementing Role-Based Access Control (RBAC) to allow GTM Analytics teams to own and manage specific parts of the warehouse relevant to their domain.
In this evolving model, ownership of GTM Analytics data moves from the Old Model where the Central Data Team owns everything to the Emerging Model where GTM Analytics owns and governs their slice of the data ecosystem.
How Does GTM/RevOps Analytics Own their Slice of the Data Ecosystem?
To understand how GTM/RevOps Analytics can operate independently (outside of a centralized model) we first need to examine the evolution of data team structures. There are three core organizational models that represent the typical progression as a company scales: Centralized, Federated, and Data Mesh.
- Centralized
- In the early stages of a company, a centralized data team is the most effective model. It ensures tight governance, consistent modeling standards, and clear ownership of the company’s data assets. This structure lays the groundwork for a strong, scalable foundation.
- Federated
- As the company grows, demand for data increases (often overwhelming the central team). Bottlenecks emerge, SLAs are missed, and business teams become frustrated by long turnaround times. To resolve this, organizations shift toward a federated model, embedding analysts or engineers within each business domain. These embedded roles remain part of the centralized data org but work closely with teams like sales, marketing, or product (bringing context closer to execution).
- Data Mesh
- Eventually, even the federated model hits limits. As organizations mature, business leaders begin demanding true ownership and autonomy over their data. This leads to the data mesh approach, where each domain (including GTM) becomes responsible for building and maintaining its own data products. In this model, domains own their full data lifecycle (ingestion, transformation, quality, and delivery) treating data as a product.
- In a data mesh structure, GTM Analytics transforms from a consumer of data built by others into a producer and owner of its own data ecosystem. This shift is critical for speed, accuracy, and accountability in modern, data-driven organizations.

What does GTM/RevOps Analytics actually own under the Data Mesh Structure?
Under data mesh GTM/RevOps Analytics becomes a true data domain team and not separated from data centrally. They don’t just build dashboards/presentations: they define metrics, build models, monitor quality, and deliver products that power GTM decisions across the business.
For example: GTM analysts in turn do not just have a linear role anymore, they receive specific and skill requirements changes to manage the lifecycle of GTM where there are multiple roles to fill skill gaps (similar to centralized data teams): GTM Analytics Engineers, GTM Data Analysts, GTM Data Engineer, (and even sometimes GTM ML Engineer or AI Engineer).
These are the major responsibilities that then would change for the GTM team:
- Metric Definitions & Governance
- Rather than relying on a centralized data team to define business-critical metrics like CAC, MQL, pipeline coverage, etc. GTM Analytics owns them outright from logic to lineage to documentation. They become the source of truth for GTM metrics and are accountable for maintaining their integrity over time.
- Source Ownership & Data Contracts
- GTM teams are responsible for defining and maintaining data contracts with their upstream systems: CRMs, marketing platforms, sales tools, CSM systems, etc. They don’t just receive data, they set expectations around what data comes in, how often, and in what format.
- Data Modeling for GTM Domains
- GTM Analytics builds and maintains the transformation logic (often using dbt or similar tools) in the warehouse and builds/maintains the semantic layer which houses the models that power their dashboards, notebooks, and agents. They decide what customer lifecycle tables, attribution models, and engagement scores look like.
- Access Management
- With RBAC (Role based access control) in place, GTM Analytics controls who in their org can access what data (including stakeholders in Sales, Marketing, and Customer Success). They no longer wait on central data teams for permissions, dashboard provisioning, or ad hoc queries.
What does this GTM/RevOps data ownership look like in the underlying infrastructure?
The following is what would be the ownership of the GTM Data Team as they manage/own the full lifecycle of GTM data.

When GTM/RevOps teams take ownership of their data, it shows up most clearly in two key layers of the infrastructure: the Reporting Layer and the Semantic Layer.
These layers are the foundation for all downstream tools powering everything from BI dashboards to APIs, to AI agents and copilots. This is where GTM teams assert control through governance and Role-Based Access Control (RBAC).
In practice, this means defining clear responsibilities across the data lifecycle:

- Data Owner
- Defines what the data should represent, approves metric definitions, and ensures alignment with business goals.
- Data Custodian
- Builds and maintains the dbt models, reporting logic, and semantic layer configurations.
- Data Steward
- Monitors data freshness, quality, and integrity across these layers.
- Data Service
- Supports integration and delivery needs, such as surfacing metrics to AI tools, APIs, or operational dashboards.
Together, this structure allows GTM teams to not just consume data, but to govern, maintain, and deliver it as a trusted data product.
Can you provide me with a real example of this in its entire process?
Executives want the following question answered:
“Which marketing campaigns are driving not just new customer signups, but long-term revenue expansion over the next 90 days?”
- Step 1: Source
- GTM Data Team defines data contracts with:
- Marketing for campaign metadata via ex. HubSpot
- Sales for opportunity creation via ex. Salesforce
- Product for usage data via ex. Segment
- Finance for revenue data via ex. Stripe
- Explore other common GTM integrations here
- They align with each system’s owner (which could also be GTM) to ensure key fields (ex. campaign ID, customer ID, upgrade events, etc.) are consistent, documented, and updated on an agreed cadence.
- GTM Data Team defines data contracts with:
- Step 2: Build
- The GTM team may realize that it is missing key dimensions and fact tables from its reporting layer. So it creates the following in the reporting database under the GTM schema using dbt:
- fct_campaign_performance
- dim_customer_lifecycle
- fct_expansion_events
- The team realizes they need to add these tables into the semantic model they built for GTM analytics, in which they define the new metric: Expansion Revenue by Campaign within 90 Days. This metric is documented in the semantic layer with business logic, freshness SLAs, and owners clearly identified.
- The GTM team may realize that it is missing key dimensions and fact tables from its reporting layer. So it creates the following in the reporting database under the GTM schema using dbt:
- Step 3: Governance
- In the semantic layer, GTM team applies:
- RBAC policies (ex. RevOps can view all segments, Marketing can drill into campaign-level, Sales can view by rep/account)
- Versioned metric definitions in tools like dbt Metrics Layer, or Cube
- Data product documentation visible to downstream users (Entity relationship diagram,
- column definitions, model definitions, view definitions, etc.)
- In this way, GTM teams act as:
- Data Owners of campaign metrics
- Custodians of the dbt models
- Stewards of freshness and accuracy via automated tests
- In the semantic layer, GTM team applies:
- Step 4: Activation Across Downstream Tools
- The reporting and semantic layer now powers:
- BI Tools: CAC to LTV dashboards segmented by campaign and industry
- APIs: Data apps used by the marketing team to plan quarterly budgets
- Out-of-the-box AI: New tools that sit on-top of your semantic like Orion, Zenylitic can answer the following: “Which campaigns generated the highest expansion in Q2?”
- Slack Alerts: Automated notifications when expansion revenue deviates from forecast
- Planning & Finance Systems: Forecasting GTM spend vs. expansion ROI
- Notebooks: Used by GTM analysts to explore, simulate, or model campaign impact
- The reporting and semantic layer now powers:
- Step 5: Continuous Monitoring
- Data quality checks run daily via tools like dbt tests or Monte Carlo:
- If a campaign record is missing attribution metadata: Slack alert
- If expansion drops significantly in a top-tier segment: GTM team is pinged automatically
- Feedback from business users is funneled back into model improvements closing the loop and reinforcing trust.
- Data quality checks run daily via tools like dbt tests or Monte Carlo:
Outcome
GTM owns the full lifecycle: from data contracts to metric delivery.
The company reallocates budget toward campaigns that yield both growth and retention.
Decisions are faster, AI tools are more reliable, and trust in GTM data increases across the org.
Special thanks to the author
Bringing over a decade of data experience, I help organizations become AI-Ready through the following: Data Infrastructure, Semantic + BI Modernization, and Fractional Data Leadership.
Brabble blends modern data architecture practices with the latest advances in semantic modelling, AI, and analytics engineering. Our approach doesn’t just clean up your data, it transforms systems into a trusted, governed, and extensible foundation.
We also offer Fractional Data Leadership for the ever-changing world of data and analytics. Whether you need interim leadership, strategic oversight, or hands-on guidance, we help organizations scale without the overhead of a full-time executive.


